From outdoor geolocation and asset tracking to a connected mouse trap, LoRaWAN™ is all about making connections and powering innovation.
They say if you build a better mouse trap the world will beat a path to your door. But what if you could connect that mouse trap with a disruptive radio access infrastructure? An infrastructure that enables entirely new kinds of battery-powered devices to communicate over private and public networks. This is the promise of LoRaWAN technology. The key arguments for LoRaWAN are: it is easy to install, deploy and use; it has a strong open eco-system based on free specifications; it offers a wide variety of devices with long battery life; it runs over unlicensed frequency bands – enabling private and public services with long range communications; and it supports authentication and encryption worldwide.
According to SNS research, by 2025, almost half of Internet of Things (IoT) Machine to Machine (M2M) wide-area connections will make use of Low Power Wide Area (LPWA) technologies, primarily as a result of ease of connection and simple backend infrastructure, wide
coverage, low power consumption, and low cost. LPWA networks are expected to make a significant contribution to the M2M and IoT ecosystem, with an estimated $27 Billion in service revenue by 2020.
This opportunity led business leaders to create the LoRa Alliance, which is a non-profit association that standardizes an unlicensed LPWA technology: LoRaWAN. It is being deployed around the world to enable IoT, M2M, smart city, tracking and logistics, smart agriculture and other industrial applications. Cisco is one of the founding members.
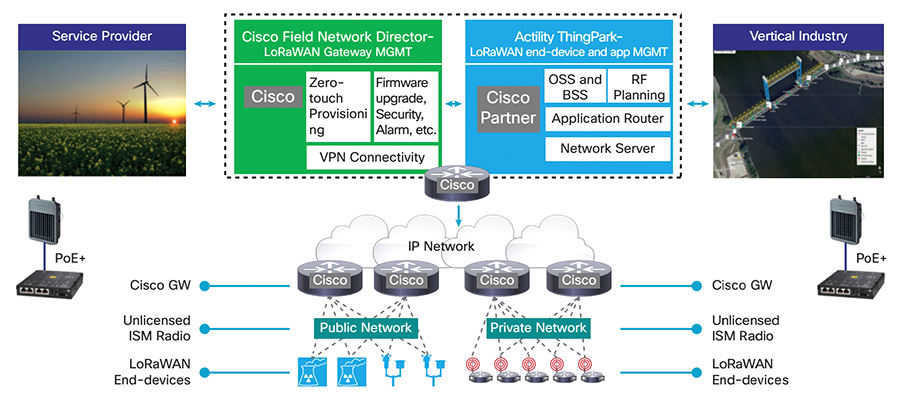
In October 2016, Cisco rolled out the second-generation of Cisco LoRa gateway and continues to work with partners to build a full-fledged LoRaWAN solution for Service Provider (SP), Smart City, and industrial customers.
At Mobile World Congress (MWC) 2017 in Barcelona, Actility, a Cisco ecosystem partner, announced the availability of a comprehensive geolocation and tracking solution platform offering breakthrough network-based location capability enabled by Cisco LoRaWAN network gateways and infrastructure. The ThingPark Location Service will be available to IoT solution providers and enterprise developers. “We believe that accurate location combined with LPWA networks are a game-changer in the logistics sector, delivering a revolution in precision and efficiency of resource and supply chain management.” explains Actility CEO Mike Mulica. Cisco has integrated Actility ThingPark offerings with Cisco IoT Connectivity portfolio to accelerate worldwide LoRaWAN deployments.

The joint demo showcased at MWC consisted of six Cisco IR829 and IXM LoRaWAN Gateways deployed in the Barcelona port, which interfaced with the Thingpark Network Server. New asset trackers from Abeeway (an Actility partner) were used either in fixed locations or on board vehicles. Each tracker reported its location as seen by GPS (green), LoRaWAN (red), and Wi-Fi (grey).
Additionally, last month in Berlin, Cisco showcased several other use cases. One scenario showcased how collaboration tools can be combined with IoT applications to deliver better service and just-in-time information. IoT devices managed through Cisco Asset Management reported events over LoRaWAN, which then triggered monitoring of the unit through video streaming and actions in a Cisco Spark room.

Oh, and let us not forget about the connected mouse trap showcased at MWC 2017.

For more exciting solutions, please join Cisco Internet of Things Group and our ecosystem of partners at Cisco Live US and see what new innovations we have planned for you.
Nice project! And great minds think alike: my 12 year old son is part of a team competing in the finals of Cisco’s Little Big Awards in the UK soon. They’ve also developed an IoT mousetrap, though theirs is live capture – no mice were harmed in this project!
Nice !!!!!